📢 平台功能重磅更新
日常测试后,机构会面临学情定位模糊、学生知识点掌握情况难摸清、家校沟通缺乏专业数据支撑的难题!
为此,我们针对性上线两大核心功能:在【赛考中心-练习/考试-学员考试】为每场考试新增 “试卷分析” 功能,同时在【赛考中心】全新打造“统计”功能,建立学生档案,学情可追溯,全方位助力精准教学与高效管理!
一、考试【试卷分析】,考后教学不盲目
✅ 【考试概括】:一键看数据看板,考试人数、及格率等核心数据直观呈现,整体情况秒懂!

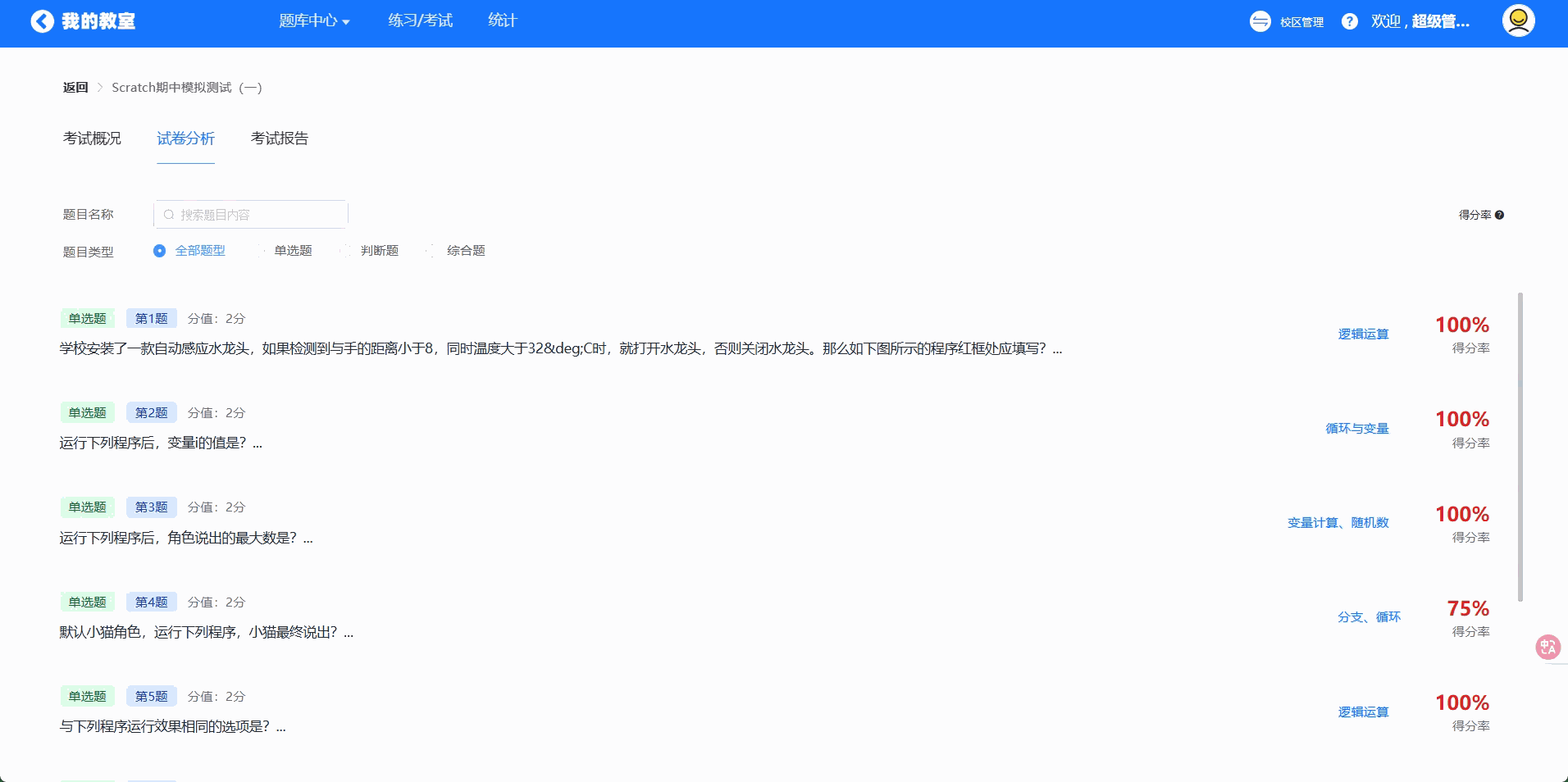
✅ 【试卷分析】: 题目按题号排列,低得分率题重点讲;点击查看选项占比判断强干扰项;可调取错题学生名单,深挖错误解题思维!

✅ 【考试报告】:直查学生知识点掌握雷达图+题型表现分析等数据,拆解丢分原因;一键分享【成绩报告】海报,以微信通知推送/私发方式发给家长,学情一目了然!


二、【赛考中心统计】,错题巩固不费力
✅ 【错题分析】:错题自动归档,按错误人数降序排列,直击共性错误问题;一键发起练习 / 考试,直接“二刷”,省去选题组卷麻烦!

✅ 【学员管理】:完整留存学生历次考试 / 练习记录,学习轨迹可追溯;新师接手、期末评语、家长面谈等场景,可快速调取学情档案!

赶紧前往【赛考中心】解锁新功能,让备课、阅卷、辅导少走弯路,精准提分更高效~如对哪些功能有使用疑问,可前往服务群联系群内老师解答!
详细更新内容如下